Disruptor
disruptor
------高性能的线程间消息传递框架
介绍:
Disruptor类似于java的BlockingQueue。与队列一样,Disruptor的目的是在同一进程内的线程之间传递数据。
但是,Disruptor提供了与队列不同的关键功能:
1、同一个“事件”可以有多个消费者,消费者之间既可以并行处理,也可以相互依赖形成处理的先后次序(形成一个依赖图)
2、为事件(events)预先分配内存空间
3、针对极高的性能目标而实现的极度优化和无锁的设计;
应用场景:
类图:

核心概念:
RingBuffer 从3.0开始,RingBuffer仅负责存储和更新通过Disruptor的数据(事件)。它是Disruptor底层数据结构实现,核心类,是线程间交换数据的中转地。
Sequence 序号,声明一个序号,用于跟踪ringbuffer中任务的变化和消费者的消费情况。
Sequencer Sequencer 是 Disruptor 的真正核心。此接口有两个实现类 SingleProducerSequencer、MultiProducerSequencer ,它们定义在生产者和消费者之间快速、正确地传递数据的并发算法。
SequenceBarrier 序号栅栏,管理和协调生产者的游标序号和各个消费者的序号,确保生产者不会覆盖消费者未来得及处理的消息,确保存在依赖的消费者之间能够按照正确的顺序处理。
WaitStrategy 定义Consumer如何进行等待下一个事件的策略(注:Disruptor 定义了多种不同的策略,针对不同的场景,提供了不一样的性能表现)。
Event 从生产者传递给消费者的数据单位**。**
EventProcessor 事件处理器,监听RingBuffer的事件,并消费可用事件,从RingBuffer读取的事件会交由实际的生产者实现类来消费;它会一直侦听下一个可用的序号,直到该序号对应的事件已经准备好。
EventHandler 业务处理器,是实际消费者的接口,完成具体的业务逻辑实现,用户实现该接口,代表着消费者。
Producer 生产者,用户线程充当该角色,producer向RingBuffer写入事件。
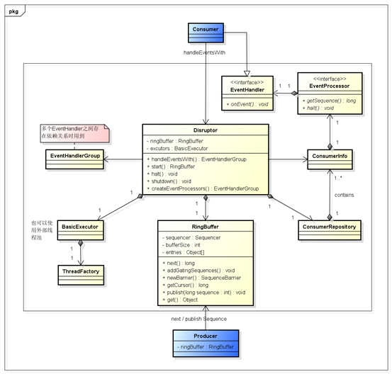
DSL图:

Disruptor——对外暴露的门面类,提供start(),stop(),消费者事件注册,生产者事件发布等api;
RingBuffer——对生产者提供下一序号获取、entry元素获取、entry数据更改等api;
EventHandler——消费者的接口定义,提供onEvent()方法,负责具体业务逻辑实现;
EventHandlerGroup——业务处理器分组,管理多个业务处理器的依赖关系,提供then()、before()、after()等api
RingBuffer实现:
RingBuffer顾名思义,就是一个内存环,每一次读写操作都循环利用这个内存环,从而避免频繁分配和回收内存,减轻GC压力,同时由于RingBuffer可以实现为无锁的队列,从而整体上大幅提高系统性能。
1.RingBuffer是由一个大数组组成的。(比链表快,对CPU缓存友好)
2.RingBuffer的“指针”(也称为序列或游标)是java long类型的(64位有符号数),指针采用往上计数自增的方式。
3.RingBuffer中的指针进行按RingBuffer的size取模找出数组的下标来定位入口。为了提高性能,通常将RingBuffer的size大小设置成实际使用的2倍。

RingBuffer没有尾指针,只维护一个指向下一个可用位置的序号。RingBuffer和常用的队列之间的区别是,不删除buffer中的数据,也就是说这些数据一直存放在buffer中,直到新的数据覆盖他们。
消费者读取数据:

消费者(Consumer)是一个想从RingBuffer里读取数据的线程,它可以访问ConsumerBarrier对象——这个对象由RingBuffer创建并且代表消费者与RingBuffer进行交互。就像RingBuffer显然需要一个序号才能找到下一个可用节点一样,消费者也需要知道它将要处理的序号——每个消费者都需要找到下一个它要访问的序号。在上面的例子中,消费者处理完了RingBuffer里序号8之前(包括8)的所有数据,那么它期待访问的下一个序号是9。
消费者可以调用ConsumerBarrier对象的*waitFor()*方法,传递它所需要的下一个序号.
final long availableSeq = consumerBarrier.waitFor(nextSequence);
ConsumerBarrier返回RingBuffer的最大可访问序号——在上面的例子中是12。
接下来,消费者会一直原地停留,等待更多数据被写入RingBuffer。并且,一旦数据写入后消费者会收到通知——节点9,10,11和12 已写入。现在序号12到了,消费者可以让ConsumerBarrier去拿这些序号节点里的数据了

拿到了数据后,消费者(Consumer)会更新自己的标识(cursor)。
这样做有助于平缓延迟的峰值?
以前需要逐个节点地询问“我可以拿下一个数据吗?现在可以了么?现在呢?”,消费者(Consumer)现在只需要简单的说“当你拿到的数字比我这个要大的时候请告诉我”,函数返回值会告诉它有多少个新的节点可以读取数据了。因为这些新的节点的确已经写入了数据(RingBuffer本身的序号已经更新),而且消费者对这些节点的唯一操作是读而不是写,因此访问不用加锁。这太好了,不仅代码实现起来可以更加安全和简单,而且不用加锁使得速度更快。另一个好处是你可以用多个消费者(Consumer)去读同一个RingBuffer ,不需要加锁,也不需要用另外的队列来协调不同的线程(消费者)。这样你可以在Disruptor的协调下实现真正的并发数据处理。
生产者写入数据:
写入 RingBuffer 的过程涉及到两阶段提交 (two-phase commit)。首先,你的生产者需要申请 buffer 里的下一个节点。然后,当生产者向节点写完数据,它将会调用 ProducerBarrier 的 commit 方法。
RingBuffer 还是与消费端一样提供了一个 ProducerBarrier 对象,让生产者通过它来写入 RingBuffer。
ProducerBarrier如何防止RingBuffer重叠

在这幅图中,我们假设只有一个生产者写入 RingBuffer。
ConsumerTrackingProducerBarrier对象拥有所有正在访问 RingBuffer 的消费者列表。Disruptor 由消费者负责通知它们处理到了哪个序列号,而不是 RingBuffer。所以,如果我们想确定我们没有让 RingBuffer 重叠,需要检查所有的消费者们都读到了哪里。
在上图中,有一个 消费者 顺利的读到了最大序号 12(用红色/粉色高亮)。第二个消费者 有点儿落后——可能它在做 I/O 操作之类的——它停在序号 3。因此消费者 2 在赶上消费者 1 之前要跑完整个RingBuffer一圈的距离。
现在生产者想要写入 RingBuffer 中序号 3 占据的节点,因为它是 RingBuffer 当前游标的下一个节点。但是 ProducerBarrier 明白现在不能写入,因为有一个消费者正在占用它。所以,ProducerBarrier 停下来自旋 (spins),等待,直到那个消费者离开。
申请下一个节点:

ProducerBarier会看到下一个节点——序号 3 那个已经可以用了。它会抢占这个节点上的 Entry(它是一个放写入到某个序号的 RingBuffer 数据的桶),把下一个序号(13)更新成 Entry 的序号,然后把 Entry 返回给生产者。生产者可以接着往 Entry 里写入数据。
提交新的数据:

当生产者结束向 Entry 写入数据后,它会要求 ProducerBarrier 提交。
ProducerBarrier先等待RingBuffer的游标追上当前的位置(对于单生产者这毫无意义-比如,我们已经知道游标到了 12 ,而且没有其他人正在写入RingBuffer)。然后 ProducerBarrier 更新 RingBuffer 的游标到刚才写入的 Entry 序号-在我们这儿是 13。接下来,ProducerBarrier 会让消费者知道buffer 中有新东西了。它戳一下 ConsumerBarrier 上的 WaitStrategy 对象说-“喂,醒醒!有事情发生了!”(注意-不同的 WaitStrategy 实现以不同的方式来实现提醒,取决于它是否采用阻塞模式)。现在消费者 1 可以读 Entry 13 的数据,消费者 2 可以读 Entry 13 以及前面的所有数据。
ProducerBarrier上的批处理
Disruptor 可以同时在生产者和消费者两端实现批处理。

ProducerBarrier 知道 RingBuffer 的游标指向 12,而最慢的消费者在 9 的位置,它就可以让生产者写入节点 3,4,5,6,7 和 8,中间不需要再次检查消费者的位置。
多个生产者的场景

现在生产者 1 申请提交节点 13 的数据(生产者 1 发出的绿色箭头代表这个请求)。ProducerBarrier 让 ClaimStrategy 先等待 RingBuffer 的游标到达序号 12,当然现在已经到了。因此 RingBuffer 移动游标到 13,让 ProducerBarrier 戳一下 WaitStrategy 告诉所有人都知道 RingBuffer 有更新了。现在 ProducerBarrier 可以完成生产者 2 的请求,让 RingBuffer 移动游标到 14,并且通知所有人都知道。
RingBuffer的内容顺序总是会遵循nextEntry()的初始调用顺序。也就是说,如果一个生产者在写入 RingBuffer 的时候暂停了,只有当它解除暂停后,其他等待中的提交才会立即执行。
资料:
官方https://github.com/LMAX-Exchange/disruptor/wiki/Introduction
官翻https://www.cnblogs.com/daoqidelv/p/6995888.html
博客http://ifeve.com/dissecting-disruptor-whats-so-special/
https://my.oschina.net/u/1765168/blog/1807887
https://www.jianshu.com/p/f6d0d0c2a647
https://www.jianshu.com/p/4a202ef547cc
补充:
流程简图:

等待策略
BlockingWaitStrategy默认的等待策略。利用锁和等待机制的WaitStrategyCPU消耗少但是延迟比较高
BusySpinWaitStrategy自旋等待。这种策略会利用CPU资源来避免系统调用带来的延迟抖动当线程可以绑定到指定CPU(核)的时候可以使用这个策略。
LiteBlockingWaitStrategy实现方法也是阻塞等待
SleepingWaitStrategy是另一种较为平衡CPU消耗与延迟的WaitStrategy在不同次数的重试后采用不同的策略选择继续尝试或者让出CPU或者sleep。这种策略延迟不均匀。
TimeoutBlockingWaitStrategy实现方法是阻塞给定的时间超过时间的话会抛出超时异常。
YieldingWaitStrategy实现方法是先自旋(100次)不行再临时让出调度(yield)。和SleepingWaitStrategy一样也是一种高性能与CPU资源之间取舍的折中方案但这个策略不会带来显著的延迟抖动。
PhasedBackoffWaitStrategy实现方法是先自旋(10000次)不行再临时让出调度(yield)不行再使用其他的策略进行等待。可以根据具体场景自行设置自旋时间、yield时间和备用等待策略。
新消费者,怎么获取下标,每个核心类怎么用 实现方式。伪共享